METODOLOGÍA DE DISEÑO
La riqueza de la diversidad en el proceso de diseño
En diseño, no hay una metodología única que funcione como una solución mágica para todos los problemas. Esta falta de una fórmula única es enriquecedora, ya que nos permite abordar cada problema desde diferentes perspectivas creativas.
A pesar de esto, me atrevo a proponer un proceso de investigación que incluyen varias metodologías como el Design Thinking, UX y mi experiencia personal.
¿Quién necesita metodologías aburridas cuando puedes tener un cóctel explosivo de ideas locas mezcladas con creatividad?

Diseñar sin hacer investigación es como tomar un taxi y decirle que conduzca
Investigación
Tenemos que investigar para comprender mucho mejor a nuestros usuarios y para asegurarnos de que estamos resolviendo un problema que realmente existe en la vida de las personas.
Con la investigación buscaremos comprender:
- La forma en que los usuarios interactúan y comprenden el objeto a estudio.
- Los puntos críticos o problemáticos que enfrentan durante su experiencia.
- Las emociones y percepciones que experimentan al interactuar con el producto.
La investigación nos permite entender a nuestro usuario, identificando sus necesidades, objetivos y motivaciones de manera eficiente y precisa.

Independientemente del tipo de investigación y metodología utilizada, el objetivo es lograr una innovación significativa en nuestros productos o servicios. Para esto, es crucial considerar una trilogía esencial: factibilidad, deseabilidad y viabilidad, juntos aseguran que la innovación no solo sea posible y rentable, sino también deseada por los usuarios finales.
¿Cómo se inicia una investigación?
Para iniciar una investigación, es fundamental contar con un brief de cliente o briefing del cliente. El brief es un documento informativo que contiene la información imprescindible para poder empezar a planificar o ejecutar un proyecto.
A través de este documento, se describe lo que el cliente espera lograr con el proyecto o investigación, qué información es relevante y qué tipo de resultados se esperan obtener. En otras palabras vamos a conocer sus deseos más oscuros :v
Cliente
¡A investigar se ha dicho! Pero antes, es importante que sepamos quiénes serán los felices destinatarios de nuestro trabajo. Así podremos asegurarnos de que lo que hagamos les encante.
Al tener claro quiénes son nuestros clientes podemos tomar como punto de partida el design thinking siguiendo su metodología doble diamante.

Design Thinking
El Design Thinking es una metodología centrada en el usuario para la solución de problemas complejos, que se divide en cuatro fases principales: exploración, definición, ideación y prototipado. Estas cuatro fases se visualizan a menudo a través del modelo del doble diamante, que muestra cómo el proceso comienza con la exploración amplia del problema, se enfoca en definir el desafío específico, luego se abre a la generación de una amplia variedad de soluciones en la fase de ideación, para finalmente concentrarse en el desarrollo y prueba de soluciones concretas en la fase de prototipado.
En resumen el design thinking es un proceso de innovación colaborativa centrado en las personas

Proceso de Triple Diamante
Metodología Triple Diamante es una evolución del proceso de Design Thinking que se centra en la generación de ideas y soluciones a través de un enfoque centrado en el usuario. Al igual que el proceso de Doble Diamante, el Triple Diamante consta de tres fases distintas, pero amplía y profundiza en cada fase.

ETAPA 1: Diamante I
Haciendo lo correcto
(Diamante 1 – Descubrir y Definir)
Hagas lo que hagas, debes buscar el problema correcto a resolver o la pregunta correcta a responder antes de intentar hacerlo. Esto tiene que ver con lo que haces.
ETAPA 2: Diamante II
Hacer las cosas correctas
(Diamante 2 – Desarrollar y Entregar)
Una vez que has encontrado la pregunta correcta a responder o el problema correcto a resolver, querrás asegurarte de que lo haces de forma correcta. Esto tiene que ver con cómo lo haces.
ETAPA 1: Diamante III
Hacer las mejoras
(Diamante 3 – Testear y reflexionar)
Analizar sobre el proceso desarrollado e implementar mejoras
Principios del Design Thinking
Centrarse en las Personas: Entender profundamente a los usuarios finales, sus necesidades y aspiraciones.
Comunicación Visual e Inclusiva: Utilizar herramientas visuales para facilitar la comprensión y colaboración.
Colaboración y Co-creación: Fomentar el trabajo en equipo y la inspiración mutua.
Iteración Continua: Identificar y corregir errores tempranamente, reducir riesgos y fortalecer la confianza en las ideas.
Para entregar una solución funcional en corto periodo de tiempo, es asegurar entregar valor en cada uno de los ciclos de trabajo que tendremos

LEAN
¡vamo a calmarno!
Antes de que des clic en el botón de empatía, hay que aclarar que la metodología que vamos a explorar trasciende el ámbito del Design Thinking, integrando en su enfoque elementos de la filosofía Lean
En mi enfoque del Design Thinking, integro metodologías ágiles y la filosofía Lean. Esta combinación es crucial porque, aunque las buenas decisiones de UX (Experiencia de usuario) a menudo pasan inadvertidas debido a su integración natural y fluida, las malas decisiones son notoriamente evidentes y pueden afectar negativamente la experiencia del usuario.
Metodología esbelta
Empecemos explorando el concepto de Lean. También reconocido como la metodología de desarrollo esbelta, Lean representa tanto un sistema como una filosofía para optimizar los procesos de manufactura y servicios. Su enfoque se centra en la eliminación de desperdicios y actividades que no aportan valor al proceso, logrando así mejoras inmediatas en la productividad, competitividad y rentabilidad del negocio.
El valor fundamental de Lean es agregar valor reduciendo el desperdicio.
Principios Lean
Calidad perfecta desde el principio
Buscamos la excelencia en la calidad desde la primera etapa. La meta es lograr cero defectos mediante la identificación y resolución de problemas en su origen.
Cero tolerancia a productos defectuosos
En ningún caso permitimos que un producto defectuoso salga de nuestras instalaciones. Nos comprometemos a una detección y solución temprana de cualquier problema.
Minimización del despilfarro
Eliminamos cualquier actividad que no añada valor al cliente. Nos esforzamos por reducir al máximo el despilfarro, enfocándonos en ofrecer un valor significativo en cada paso del proceso.
Mejora continua como motor de cambio:
Reconocemos que la perfección absoluta es un objetivo constante. Inspirados por el valor de la mejora continua, buscamos constantemente formas de perfeccionar nuestros productos y procesos.
Perfeccionamiento del producto
Buscamos la mejora constante en la calidad y funcionalidad de nuestros productos. Nos comprometemos a evolucionar y perfeccionar continuamente nuestras ofertas para satisfacer las necesidades cambiantes del cliente.
Estos principios Lean nos guían hacia la excelencia operativa y la entrega de productos y servicios de alta calidad. La mejora continua es el impulso que nos permite evolucionar y adaptarnos constantemente para superar las expectativas del cliente.
Los proyectos de diseño tienden a dispersarse sin una metodología de organización. Por eso debes conocer tres herramientas que se usan durante todo el proceso: Kanban, MoSCoW y SMART. Te ayudarán a mantener el rumbo cuando la creatividad genere múltiples ideas y caminos
HERRAMIENTAS
A continuación, te proporciono tres herramientas que te ayudarán a organizar, sintetizar y enfocar toda la información obtenida hasta el momento.
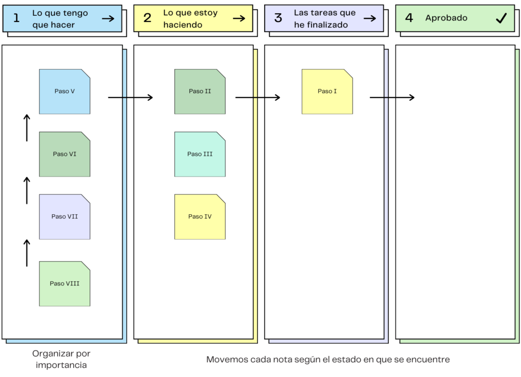
KANBAN
El tablero Kanban es una herramienta de gestión visual que se utiliza para organizar y programar el trabajo de manera eficiente. El término "Kanban" proviene del japonés y significa "tarjeta visual" o "tablero".
Un tablero Kanban típico se divide en varias columnas, cada una de las cuales representa una etapa diferente en el proceso de trabajo. Por ejemplo, un tablero Kanban simple podría tener tres columnas: «Por hacer», «En progreso» y «Hecho».
Las tareas o proyectos se representan como tarjetas que se mueven de izquierda a derecha a través del tablero a medida que avanzan a través del proceso. Esto proporciona una representación visual clara del estado actual del trabajo y ayuda a identificar cuellos de botella y bloqueos.
kanban
Tablero Kanban
El tablero de Kanban es una valiosa herramienta ágil para la gestión de proyectos. Su principal objetivo es brindar una visualización clara del trabajo en curso, establecer límites para las tareas activas y optimizar la eficiencia y flujo del proceso. Mediante este enfoque, los diseñadores podemos mejorar significativamente la productividad y la entrega de resultados.
El número de columnas de un tablero Kanban puede variar dependiendo de la complejidad del flujo de trabajo que se está gestionando. Sin embargo, en su forma más básica, un tablero Kanban tiene tres columnas:
- «Por hacer» (To Do): Esta columna contiene todas las tareas que aún no se han iniciado.
- «En progreso» (In Progress): Aquí se colocan las tareas que se están realizando actualmente.
- «Hecho» (Done): Esta columna contiene todas las tareas que se han completado.
Se sugiere implementar una cuarta columna que permita no solo verificar la finalización de la tarea, sino también asegurar que cada paso ha sido aprobado adecuadamente. Esto brindará una mayor transparencia en el proceso y garantizará que todas las etapas han sido debidamente validadas.

NOTA IMPORTANTE
- Establece Límites de Trabajo en Curso (WIP): Decide cuántas tareas pueden estar en cada columna al mismo tiempo. Esto te ayudará a evitar el exceso de trabajo y a identificar cuellos de botella en tu proceso.
- Revisa y Ajusta: Usa tu tablero Kanban para identificar áreas de mejora en tu proceso. Por ejemplo, si las tarjetas se acumulan en una columna, esto podría indicar un cuello de botella que necesita ser abordado.
Si has llegado a este punto, es probable que ya hayas completado varios pasos en tu investigación, como encuestas, entrevistas y observación contextual. Estos datos valiosos pueden ubicarse en diferentes columnas. Asimismo, en este momento, es importante que tengamos una comprensión clara de nuestros objetivos y, en consecuencia, identifiquemos los siguientes pasos que podemos comenzar a agregar a la columna inicial.
Si aún no tienes claridad sobre tus objetivos, te recomendamos utilizar la herramienta SMART para definir metas más precisas y efectivas
MoSCoW
El método MoSCoW (también conocido como MoSCoW Prioritization) es una técnica utilizada en la gestión de proyectos para establecer prioridades en cuanto a las características o requisitos que deben incluirse en el producto o entregable final. El término "MoSCoW" es un acrónimo que representa cuatro categorías de priorización:
- M (Must have): Elementos esenciales
- S (Should have): Elementos importantes
- C (Could have): Elementos deseables
- W (Won't have): Elementos que no se incluirán
La método permite a los equipos de proyecto y a los stakeholders tener claridad sobre las prioridades y enfocar los esfuerzos en lo más relevante para alcanzar los objetivos establecidos.
Moscow
Método MoSCoW
Proceso
Vamos a extraer todas las ideas y funcionalidades que identificamos en el Diagrama de Afinidad y las organizaremos según su prioridad. Realizamos esta tarea en este punto porque ya hemos completado el Mapa de Empatía y hemos obtenido una visión más clara y profunda de nuestro cliente. Ahora es necesario reflexionar sobre aquellas ideas o funcionalidades que son más importantes para incluirlas en nuestro Producto Mínimo Viable (PMV).
Esta técnica ayuda a los equipos a gestionar su tiempo y recursos de manera eficaz, asegurando que las tareas más críticas se realicen primero, lo cual es fundamental para realizar nuestro producto mínimo viable.

Must have (Deben tener): Requisitos o características imprescindibles para que el producto sea funcional y cumpla con su propósito principal. Si falta alguno de estos elementos, el producto no podrá considerarse completo.
Should have (Deberían tener): Requisitos o características que son altamente deseables y mejoran significativamente la experiencia del usuario o la funcionalidad del producto, pero no son absolutamente imprescindibles.
Could have (Podrían tener): Requisitos o características que son opcionales y no afectarían significativamente la funcionalidad básica del producto. Se consideran elementos que agregarían valor, pero su ausencia no afectaría drásticamente el desempeño general del producto.
Won’t have (No tendrán): Requisitos o características que se han identificado pero que, por diversos motivos, no serán incluidos en el producto actual. Pueden ser pospuestos para futuras versiones o descartados por completo.
EJEMPLO
Ejemplo de aplicación del método MOSCOW en el diseño de un escritorio:
Supongamos que un equipo de diseño de muebles está trabajando en el desarrollo de un escritorio moderno y versátil. Después de un proceso de investigación y generación de ideas, el equipo ha recopilado una lista de características y elementos que desean incorporar en el producto. Ahora, usarán el método MOSCOW para priorizarlos:
Must have:
- Superficie amplia para colocar un ordenador y realizar tareas de trabajo.
- Cajón de almacenamiento para documentos y objetos personales.
- Patas o estructura sólida y estable que garantice la resistencia del escritorio.
Con esta información ya podrías hacer nuestro producto mínimo viable
Should have:
- Orificios para pasar cables y mantener los dispositivos electrónicos organizados.
- Sistema de ajuste de altura para adaptarse a diferentes usuarios y preferencias ergonómicas.
- Acabado resistente a rasguños y manchas para una mayor durabilidad.
Could have:
- Sistema de iluminación integrado.
- Soporte para sujetar auriculares.
- Bandeja deslizante para teclado.
Won’t have:
- Incorporación de una estación de carga inalámbrica para dispositivos móviles.
- Inclusión de un sistema de altavoces Bluetooth.
Con esta priorización, el equipo de diseño puede enfocarse primero en los elementos «Must have» y «Should have», ya que son los más importantes para el producto. Luego, si hay tiempo y recursos disponibles, pueden considerar agregar algunos elementos de la categoría «Could have». Por otro lado, los elementos de la categoría «Won’t have» se han excluido deliberadamente del diseño actual, pero pueden ser considerados en futuras versiones del escritorio.
SMART
El objetivo SMART es un enfoque utilizado para definir objetivos claros, específicos y alcanzables en el ámbito de la gestión de proyectos, planificación estratégica y desarrollo personal. SMART es un acrónimo que representa cinco características que deben cumplir los objetivos:
- Specific (Específico)
- Measurable (Medible)
- Achievable (Alcanzable)
- Relevant (Relevante)
- Time-bound (Con plazo)
Un objetivo SMART bien definido proporciona una guía clara y concreta para el trabajo y facilita la medición del progreso hacia su logro. Al seguir este enfoque, se mejora la probabilidad de éxito y se evitan objetivos vagos o poco realistas.
smart
Objetivo SMART
Para trazar la cartografía de nuestra propuesta de diseño, es fundamental identificar claramente las metas u objetivos que deseamos alcanzar. Solo de esta manera podremos crear diseños de alto valor y verdaderamente atractivos para nuestro público objetivo.
S-Específico
Debe describir detalladamente qué es aquello que se desea alcanzar.
Debe responder:
- ¿Qué? ¿Qué es exactamente eso que se quiere lograr?
- ¿Quién? En el caso de un equipo ¿Quién es la persona que buscará alcanzarlo?
- ¿Dónde? Si la ubicación es relevante
M-Medible
Debe ser cuantificable
Debemos preguntarnos:
¿Cuánto y cuántos?
Por ejemplo
- ¿Cuánto debemos crecer?
- ¿Cuánto queremos vender?
- ¿Cuánto queremos ganar?
A-Alcanzable
Debe ser realista, es decir un objetivo que sea perfectamente realizable en relación a los recursos de los que se dispone. Es bueno que sea desafiantes, que supongan un reto, pero que siempre sean alcanzables.
¿Cómo lo comprobamos?
- Utilizar como referencia experiencias pasadas
- Utilizar de ejemplo a la competencia
Por ejemplo: Si en un lapso de 6 meses queremos fabricar 200 sillas, pero en un lapso de tres meses no superamos las 25 sillas, sería muy poco probable alcanzar ese objetivo.
Debemos preguntarnos:
- ¿Cuáles son los pasos que nos permitirán alcanzarlo?
- ¿Contamos con los recursos para alcanzarla?
R-Relevante
Debe estar en línea con los objetivos generales del negocio.
Debemos preguntarnos:
- ¿Por qué? ¿Es algo que suma a nuestra meta global?
- ¿Es el momento adecuado? ¿Estamos listos para alcanzarla?
- ¿Hay otro objetivos más urgentes? ¿Este objetivo nos distrae de otras metas más relevantes?
T-Temporal
Debe estar limitado a un tiempo determinado para alcanzarlo. Esto es vital al momento de definir nuestros objetivos, así evitamos posponer tareas y podremos medir efectivamente nuestro rendimiento.
Debemos ponerlos un lapso de tiempo adecuado, si elegimos un lapso muy corto podemos dificultar la realización de la tarea, si determinamos un lapso muy largo perderemos el enfoque del mismo.
Debemos preguntarnos:
- ¿Cuándo podremos cumplir el objetivo?
- Debemos fijar un calendario con fechas específicas para controlar los avances.
Ejemplo
Objetivo SMART: Diseñar un escritorio contemporáneo para atención al cliente, con formas orgánicas y lacado brillante, que refleje la identidad de la empresa HU. El objetivo es entregar la propuesta final y construir el diseño en un plazo de 4 meses, presentando el brief y bocetos preliminares en 2 meses, definiendo la propuesta en 3 meses y concluyendo la construcción en 4 meses. Se asigna un presupuesto máximo de 250$ para la realización del producto. La recopilación de información se llevará a cabo mediante entrevistas a los dueños y encuestas a los clientes, junto con una observación contextual del uso actual de escritorios. La construcción del diseño se realizará con artesanos expertos para garantizar una atención detallada debido a sus formas orgánicas
S – Específico (Specific): Diseñar un escritorio contemporáneo para atención al cliente, con formas orgánicas y lacado brillante, que refleje la identidad de la empresa HU.
M – Medible (Measurable): El diseño del escritorio debe estar completado y listo para la construcción dentro de un plazo de 4 meses.
A – Alcanzable (Achievable): Se cuenta con un presupuesto de 250$ para la realización del producto, y se utilizará la colaboración de artesanos expertos para construir el diseño único que requiere cierta atención al detalle debido a sus formas orgánicas.
R – Relevante (Relevant): El diseño del escritorio está relacionado con la identidad de la empresa HU, lo que lo convierte en un proyecto relevante para mejorar la imagen y la experiencia del cliente.
T – Tiempo (Time-bound):
- En 2 meses: Se presentará el brief y bocetos preliminares del diseño a los clientes para su revisión y aprobación.
- En 3 meses: Se definirá la propuesta final del diseño del escritorio, basándose en la retroalimentación recibida.
- En 4 meses: Se construirá el diseño del escritorio con los artesanos para su entrega y uso en la atención al cliente.